SalesTracker Lite

SalesTracker Lite is 100% free sales lead management software to manage leads & its follow-ups.
It comes with 3 free users.

manage your leads in 3 easy steps

SalesTracker Lite is simple ready to use free sales lead management software, to manage your business leads in 3 easy steps.

1. Register Lead with customer details and products details.
2. Manage follow-up.
3. Close Lead.

Login Screen

Login screen for SalesTracker Lite.

My Menu (Sales Executive)

Sales Executive would have access to My Menu.
Sales executive can manage leads, follow-up, Closure and view their reports.
Sales Executive would have the access to see only there data.

Organization Menu

Admin users would have the access to Organization menu.
Admin users can register leads and assign to any user.
Admin user can view all users data.
In reports all data is visible to admin user.
Admin users can also use My menu to manage leads, follow-ups, Closure & reports.

Master Menu

You can manage you Employee and products here.

Admin Menu

You can manage Backup & restoration of data.

Employee

Manage employee details along with login details.

Lead Details

Customer Details
Register new leads and manage its data like
Name, Contact Person, Address, Telephone No., Email, Assigned To.

Product Details
You can add multiple products or services to a lead.

Simple Search

Quick search.

Pending follow-up list

Get the list of pending for follow-up, so that can focus on the pending task.

Multiple Follow-up for lead

Manage multiple follow-up details for the lead.
Get the complete history of work done.

Close Leads

Get the list of open list to mark them as close.
Mark them as Won or lost along with notes.

Reports

My – Report

Sales Executive can view data.
Sales executive can view following data

Leads : Leads list & product wise leads.

Follow up : Follow pending & done

Closure : Leads that are closed.

Organization – Report

Admin can view all sales executive data including masters.
Admin can view following data

Master
Employee : Employee details.
Product : Product details.

Leads : Leads list & product wise leads.
Follow up : Follow pending & done.
Closure : Leads that are closed.

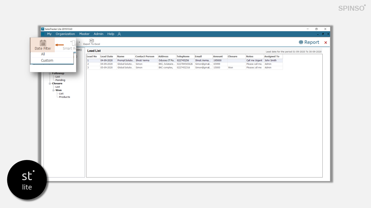
Filter data by Date

Option to filter date by date.
All to view all data.
Custom for selected date period.

Filter data

Option to filter data on multiple column.

Quick Summary

Aggerate data for a quick summary like Average, Count, Maximum, Minimum & Sum.